
Aprenda a desinstalar programas do seu PC usando Revo Uninstaller, sempre que você desinstala algo alguns ficam para trás ocupando espaço no seu computador, isso pode acabar atrapalhando de alguma forma, seja no desempenho ou ocupando espaço no HD, com Revo Uninstaller você pode remover completamente os programas do seu computador
Desinstalar programas do seu PC usando Revo Uninstaller
Antes que você pense que isso não é necessário eu já vou te contrariar e dizer que sim isso é necessário, por exemplo, você desinstalou um programa por conta de algum erro, o erro era causado por um arquivo corrompido, ao desinstalar utilizando o desinstalador nativo do windows, esse arquivo acaba ficando salvo no seu PC, quando você tentar reinstalar o programa o erro anterior ainda permanecerá.

Revo Uninstaller
O Revo Uninstaller tem com sua principal função desinstalar completamente programas do seu pc, ou seja, além da exclusão dos arquivos principais, também serão excluídos históricos, registros, atalhos, arquivos temporários e tudo relacionado ao programa que você está removendo. Para fazer esse procedimento, siga o passo a passo abaixo
1° – Baixar o Programa
Clique aqui para entrar no site oficial e baixar o programa, esse programa também está disponível no ninite, se você não sabe o que é ninite, clique aqui para conhecer a ferramenta.

2° – Instalando o Revo
Após baixado clique para executar, depois isso é o básico clique em OK, depois marque a caixa eu aceito, próximo, próximo e depois clique em instalar, por último clique em instalar.

3° – Utilizando o programa
Depois de instalado, abra o programa e aguarde ele fazer uma busca e criar uma lista dos programas instalados no seu PC

4° – Desinstalando um programa
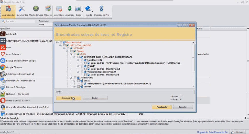
Selecione o programa que deseja desinstalar, clique com o botão direito, depois clique em desinstalar, aguarde a tela de desinstalação, marque a opção avançado, feito isso o programa vai fazer uma varredura no seu computador atrás de arquivos do programa que está sendo removido, caso ele encontre, o programa irá mostrar uma tela com a lista de arquivos a serem removidos.

5° – Finalizando
Clique em selecionar tudo, depois clique em excluir, clique em finalizado, depois ele vai para uma tela onde o serão listadas as pastas a serem removidas, repita o passo anterior e depois clique em finalizado e pronto, programa removido com sucesso.

Artigos Relacionados
Sobre o Autor
1 Comentário
[…] ninite você encontra programas como Revo Uninstaller, TeraCopy e Libreoffice, como já citado acima, todos pode ser instalados com apenas […]